|
Sort_m3u
|
|
| Beriya |
Дата: Воскресенье, 07.09.2014, 13:44 | Сообщение # 1
|
Майор
Группа: Пользователи
Сообщений: 192
Награды: 12
Репутация: 455
Статус: Оффлайн
|
Сообщение отредактировал Beriya - Воскресенье, 07.09.2014, 19:32
|
| |
|
Поделиться с друзьями:
|
|
|
| |
| SkyDiamond |
Дата: Воскресенье, 18.10.2020, 22:24 | Сообщение # 121
|
Рядовой
Группа: Пользователи
Сообщений: 12
Награды: 0
Репутация: 0
Статус: Оффлайн
|
не скачать(
|
| |
|
Поделиться с друзьями:
|
|
|
| |
| vk144 |
Дата: Пятница, 12.02.2021, 16:46 | Сообщение # 122
|
Рядовой
Группа: Пользователи
Сообщений: 5
Награды: 1
Репутация: 0
Статус: Оффлайн
|
Сообщение отредактировал vk144 - Пятница, 12.02.2021, 16:47
|
| |
|
Поделиться с друзьями:
|
|
|
| |
| Rytuxas |
Дата: Воскресенье, 14.02.2021, 01:51 | Сообщение # 123
|
Рядовой
Группа: Пользователи
Сообщений: 2
Награды: 0
Репутация: 0
Статус: Оффлайн
|
не работает помогите
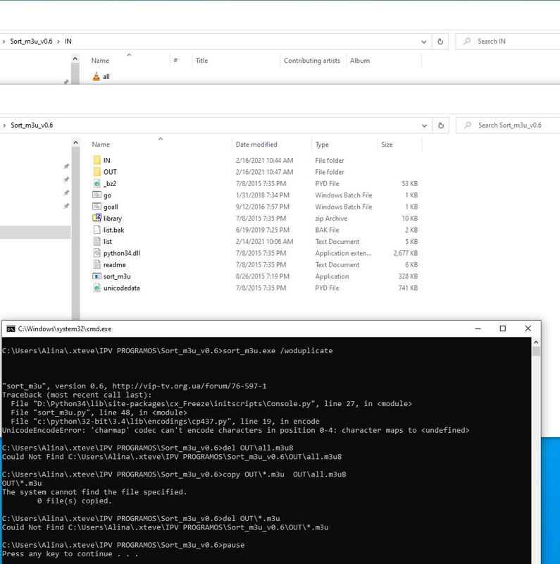
"sort_m3u", version 0.6, http://vip-tv.org.ua/forum/76-597-1 Traceback (most recent call last): File "D:\Python34\lib\site-packages\cx_Freeze\initscripts\Console.py", line 27, in <module> File "sort_m3u.py", line 48, in <module> File "c:\python\32-bit\3.4\lib\encodings\cp437.py", line 19, in encode UnicodeEncodeError: 'charmap' codec can't encode characters in position 0-4: character maps to <undefined>
C:\Users\Alina\.xteve\IPV PROGRAMOS\Sort_m3u_v0.6>del OUT\all.m3u8 Could Not Find C:\Users\Alina\.xteve\IPV PROGRAMOS\Sort_m3u_v0.6\OUT\all.m3u8
C:\Users\Alina\.xteve\IPV PROGRAMOS\Sort_m3u_v0.6>copy OUT\*.m3u OUT\all.m3u8 OUT\*.m3u The system cannot find the file specified. 0 file(s) copied.
C:\Users\Alina\.xteve\IPV S\Sort_m3u_v0.6>del OUT\*.m3u Could Not Find C:\Users\Alina\.xteve\IPV \Sort_m3u_v0.6\OUT\*.m3u
C:\Users\Alina\.xteve\IPV \Sort_m3u_v0.6>pause Press any key to continue . . .
|
| |
|
Поделиться с друзьями:
|
|
|
| |
| Beriya |
Дата: Понедельник, 15.02.2021, 22:30 | Сообщение # 124
|
Майор
Группа: Пользователи
Сообщений: 192
Награды: 12
Репутация: 455
Статус: Оффлайн
|
Цитата Rytuxas (  ) не работает помогите"sort_m3u", version 0.6, http://vip-tv.org.ua/forum/76-597-1 Traceback (most recent call last): File "D:\Python34\lib\site-packages\cx_Freeze\initscripts\Console.py", line 27, in <module> File "sort_m3u.py", line 48, in <module> File "c:\python\32-bit\3.4\lib\encodings\cp437.py", line 19, in encode UnicodeEncodeError: 'charmap' codec can't encode characters in position 0-4: character maps to <undefined> all.m3u8 - Сохрани в формате utf8 и попробуй еще прогнать.
|
| |
|
Поделиться с друзьями:
|
|
|
| |
| Rytuxas |
Дата: Вторник, 16.02.2021, 11:59 | Сообщение # 125
|
Рядовой
Группа: Пользователи
Сообщений: 2
Награды: 0
Репутация: 0
Статус: Оффлайн
|
Как вы грустите, та же ошибка

|
| |
|
Поделиться с друзьями:
|
|
|
| |
| Beriya |
Дата: Вторник, 16.02.2021, 22:32 | Сообщение # 126
|
Майор
Группа: Пользователи
Сообщений: 192
Награды: 12
Репутация: 455
Статус: Оффлайн
|
Rytuxas, В личку скиньте файл, проверю
|
| |
|
Поделиться с друзьями:
|
|
|
| |
| primbet |
Дата: Пятница, 05.03.2021, 00:53 | Сообщение # 127
|
Рядовой
Группа: Пользователи
Сообщений: 3
Награды: 0
Репутация: 0
Статус: Оффлайн
|
Цитата vk144 (  ) Прикрепления: M3UlistEditor.exe(1.25 Mb) Скачал здесь редактор плейлистов M3UlistEditor. При импорте плейлиста упоминается некий файл channels.dat.
Вопрос: где его можно найти или может кто-то подскажет, как его самому создать?
|
| |
|
Поделиться с друзьями:
|
|
|
| |
| osgoood |
Дата: Четверг, 10.03.2022, 11:37 | Сообщение # 128
|
Рядовой
Группа: Пользователи
Сообщений: 3
Награды: 0
Репутация: 0
Статус: Оффлайн
|
Channels.dat служит для автоматической группировки
|
| |
|
Поделиться с друзьями:
|
|
|
| |
| oussamou28 |
Дата: Среда, 23.03.2022, 11:40 | Сообщение # 129
|
Рядовой
Группа: Пользователи
Сообщений: 10
Награды: 0
Репутация: 20
Статус: Оффлайн
|
It's not recommended
|
| |
|
Поделиться с друзьями:
|
|
|
| |
| SEBR |
Дата: Пятница, 25.03.2022, 14:26 | Сообщение # 130
|
Рядовой
Группа: Пользователи
Сообщений: 3
Награды: 0
Репутация: 0
Статус: Оффлайн
|
Замысел очень хороший.
|
| |
|
Поделиться с друзьями:
|
|
|
| |